Open Beta · Free until June 2026

From first idea
to final delivery.

A local platform for Windows for AI production projects. Create, review, edit and deliver, all in one place. Everything local and organised your way. Generate with Flow, a node-based system, or use ComfyUI and send everything straight to Fuze.

Download Fuze Get Beta Access →

Your workflow,
in control.

Fuze is a local desktop application for Windows built for professional AI production. It covers every stage of your pipeline: from the initial idea and generation, through asset review and selection, all the way to editing and final delivery. Everything in one place, organised your way, on your own machine. No more hunting through output folders. No more lost selects.

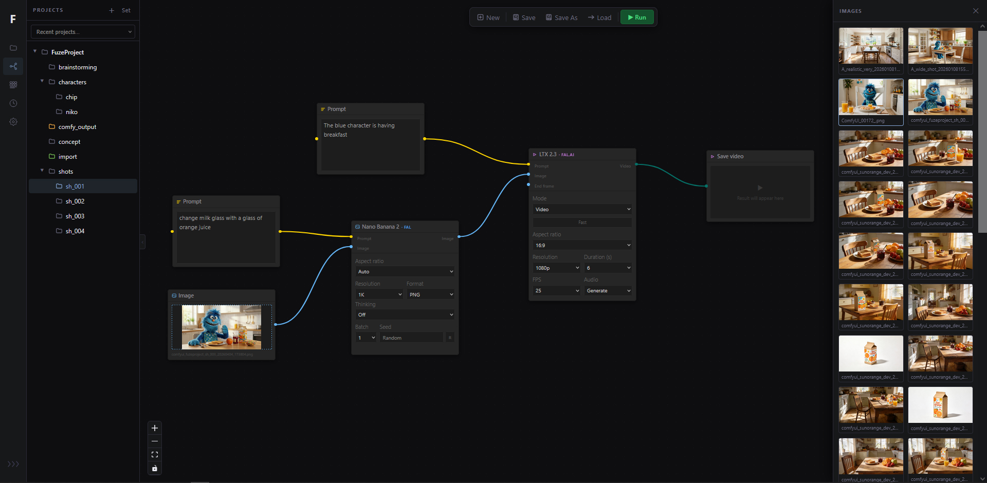
Fuze includes Flow, a powerful node-based generation system that runs on your own API keys (no GPU needed). No subscriptions, no platform markup, full cost control. You own the pipeline. For ComfyUI users, FuzeBridge connects your workflows directly to Fuze. Drop a Send to Fuze node into any workflow and your output lands instantly in your project folder. No paths, no configuration. Browse your full project tree from inside ComfyUI and route each output exactly where it belongs.

Send to Fuze · ComfyUI Node

One tool.
Every stage.

01 · Concept
Start with the idea

Create projects and subfolders, write briefs and scripts in Docs, set the structure before a single asset is generated.

02 · Generate
Create with Flow or ComfyUI

Use Flow's node-based system with your own API keys to generate images, video, audio and 3D. Or connect ComfyUI via FuzeBridge and route everything straight into your project.

03 · Organise
Everything in its place

Your assets land in the right folder automatically. Browse, filter, favourite and approve. Compare versions side by side. Add notes. Nothing gets lost.

04 · Edit
Assemble in Editorial

Cut your selects into a rough edit directly in Fuze. Build storyboards in Strip. Export to DaVinci or Premiere when you're ready.

05 · Deliver
One click, clean package

Publish all approved assets to a delivery folder in one click. Share to Slack or export a cost report.

Tools that work
the way you think.

Project-based organisation

Structure your work by project and subfolder. Drag and drop assets between folders, import existing material, and keep every generation exactly where it belongs, with notes and folder colours to navigate at a glance.

Workflow
Asset review & delivery

Designed around professional production pipelines. Move assets from Favourites to Approved to Delivery, with a side-by-side image comparator and a full lightbox with zoom, all without leaving the tool.

Review · Selects · Delivery
Images, video, audio, 3D & docs

A unified gallery for all your media types, with a dedicated viewer for each. Preview 3D models in-app, scrub through video, listen to audio takes, read and edit your documents. All your output in one place, always accessible.

Gallery
Team sharing & notes

Add notes to individual assets or to the whole project. Share approved assets directly to Slack from the context menu. Configured once, available everywhere. Keep the conversation close to the work.

Collaboration
Editorial

Assemble your selects into a rough cut directly inside Fuze. Check the hook-up between shots, trim clips, arrange the timeline and export to MP4, MOV, DaVinci Resolve or Premiere when you're ready to finish. No round-trips, no lost context.

Edit · Export
Cost tracking

Every generation is logged with its model, provider and exact cost. See your API spend in real time, broken down by project. Export a full PDF report whenever you need it. No surprises, full control.

Budget · Transparency

Generate inside Fuze.
No GPU needed.

Flow is a node-based generation system built into Fuze Studio. Generate images, video, audio and 3D locally, with the best available models, without a GPU. Connect your own Fal.ai or Google Vertex API keys and start generating in minutes. It's also the perfect tool when speed matters: when a client is waiting, a deadline is tight, or you simply need to get the work out the door fast.

Flow runs entirely on your own API keys. Fuze is not a middleman, not a subscription, not a platform taking a cut. You connect directly to Fal.ai or Google Vertex, you pay the provider directly, and you control every generation. No markup, no monthly fee, no surprises. Just the real cost of the model.

Generations go straight into your Fuze project gallery, ready to review and deliver alongside everything else.

Get started
in minutes.

Fuze

Runs locally on Windows. No install. Extract and launch with Fuze.bat.

  • Project manager: folders, subfolders, drag & drop, import
  • Gallery: images, video, audio & 3D with dedicated viewers
  • Docs: scripts, briefs and references organised inside your project
  • Review workflow: favourites → approved → delivery
  • Notes & comparator: per asset and per project
  • Slack sharing: send assets to a channel from the gallery Studio
  • Cost tracking: API usage log and PDF export Studio
  • Flow: node-based AI generation via Fal.ai & Google Vertex Studio
  • Strip: storyboard editor Studio
  • Editorial: rough cut editor, export to MP4, MOV, DaVinci or Premiere Studio
Beta activation code · free until June 2026
FUZE-6C44-82F6-1C3A
Enter this code on first launch to unlock full Studio access. No registration required.
Windows · 7z archive · Extract with 7-Zip, launch with Fuze.bat
Download Fuze
FuzeBridge

The Send to Fuze node is free for everyone. Browse your Fuze project tree and route outputs with no path or setup. Generation nodes powered by Fal.ai and Google Vertex require a Studio license.

  • Send to Fuze: saves to the active project, no path needed
  • Multi-type: images, video, audio and 3D in one node
  • Zero config: reads project & API settings from Fuze
  • Generation nodes: appear automatically when API keys are configured
  • Nano Banana 2, Flux 2 Pro· Seedream 4.5· LTX 2.3· Seedance 1.5 · Kling 3 · ElevenLabs · Hunyuan 3D · Crystal Upscaler
Send to Fuze · Free forever
ComfyUI custom node · Extract to ComfyUI/custom_nodes/ · Restart ComfyUI
Download FuzeBridge
Open Beta · Studio Edition

Try Fuze Studio,
for free.

Full Studio access, no registration required. Use the activation code below when you first launch Fuze. Available until end of June 2026.

Activation code
FUZE-6C44-82F6-1C3A

The beta code will be deactivated at the end of June 2026. Machines activated during the beta period will return to an unlicensed state at that point.

Manager · Lifetime
48
Asset manager + FuzeBridge
Early adopter pricing
FuzeBridge
Free
Always, forever

Early adopter pricing. Licenses available after the beta period. One-time purchase, no subscription. Price will increase at launch.